Canceling an Entire Journey (Universal Record)
Cancelling an entire trip cancels the entire Universal Record (UR), including all associated PNRs and travel segments within the UR.
For information about canceling individual PNRs within a UR or canceling individual travel segments within a PNR, see Canceling a Booking.
Request
The UniversalRecordCancelReq node of UniversalRecord.xsd is used to cancel all data in a Universal Record.
In addition to the Credentials required for access, a valid Universal Record locator code must be submitted in the UniversalRecordLocatorCode attribute.
Response
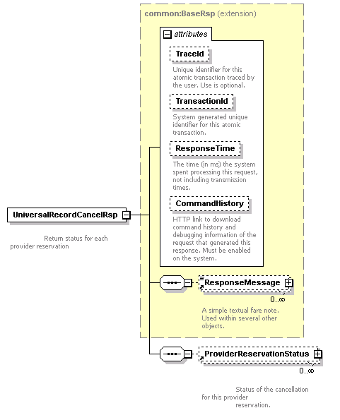
The UniversalRecordCancelRsp node of UniversalRecord.xsd is returned.
One or more ProviderReservationStatus nodes are returned. Each instance of ProviderReservationStatus corresponds to a PNR; PNRs from more than one Provider may be returned.
Attributes of ProviderReservationStatus provides the details of the provider-specific PNR. All attributes are required, and include:
-
The dates of creation and last modification for the PNR.
-
The Provider Code of the provider where the PNR was created.
-
The Locator Code of the PNR.
Note: The Provider Locator Code is provider-generated and distinct from the Universal Record Locator code, which is generated by the Universal API.™ -
A Boolean indicator of a successful cancellation.
Optional free-form cancellation text from the provider may be returned in a corresponding CancelInfo element.
Exceptions
Galileo
-
Universal API does not have a discrete equivalent to an end transact (PNRBFEnd). When a created, modified or canceled booking is submitted, Universal API internally processes the end transact as part of the request. There is also no equivalent functionality to PNRBFIgnore.
Worldspan
Worldspan does not return an indicator when a booking is cancelled.
RCS
Rails segments from the Rail Content Service (RCS) are canceled because these segments are ticketed when they are booked, and may incur a cancellation fee. An error is returned for all rail segments.
Rail segments in the Universal Record must be canceled separately using RailRefundQuote and RailRefund.
ACH
Air segments booked through ACH are NOT canceled because these segments are ticketed and paid when they are booked, and may incur a cancellation fee. An error is returned for all ACH air segments.
ACH air segments in the Universal Record must be canceled separately using AirRefundQuote and AirRefund.
